Adding an Add-on Plan to a Subscription
Use the add-subscription operation to attach an add-on plan to a subscription.
Request Packet Structure
A request XML packet that adds an add-on plan to a subscription includes the add-subscription operation node:
<packet>
<webspace>
<add-subscription>
...
</add-subscription>
</webspace>
</packet>
The add-subscription node (domain_input.xsd) has the following
graphical representation:

Note: The interactive schema navigator for all request packets is available here: http://plesk.github.io/api-schemas/1.6.9.1/agent_input.svg.
- The filter node is required. It specifies a filtering rule. For
info on filters, refer to the Filters of Descriptors
section. Data type: domainFilterType (
domain_input.xsd). - The plan-guid node is optional. It specifies the GUID of an add-on plan that will be added to the subscription. Data type: string.
- The plan-external-id node is optional. It specifies the ID of a service plan in the Panel components (for example, Business Manager). Data type: string.
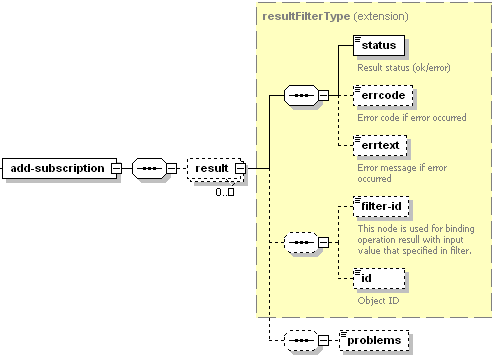
Response Packet Structure
The add-subscription node of the output XML packet is structured as follows:

Note: The interactive schema navigator for all response packets is available here: http://plesk.github.io/api-schemas/1.6.9.1/agent_output.svg.
- The result node is required. It wraps the response retrieved
from the server. Data type: ResultFilterType
(
plesk_common.xsd). - The status node is required. It specifies the execution status of the operation. Data type: string. Allowed values: ok | error.
- The errcode node is optional. It is used to return the error code when the operation fails. Data type: unsignedInt.
- The errtext node is optional. Can be used to return the error message if the operation fails. Data type: string.
- The filter-id node is optional. It is required if the operation succeeds. Returns either subscription name, subscription ID, customer name, or customer ID depending on a way of descriptor’s specification in the request packet. For info on filters, refer to the Filters of Descriptors section. Data type: anySimple.
- The id node is optional. It is required if the operation succeeds. Returns the unique identifier of the subscription. Data type: integer.
- The problems node is optional. It outputs conflicts that occur on attaching the add-on plan. Data type: string.
Samples
The request packet that adds an add-on plan with GUID cc982f71-48c3-479d-bc7b-59b97547e092 to a subscription with ID 8 looks as follows:
<packet>
<webspace>
<add-subscription>
<filter>
<id>8</id>
</filter>
<plan-guid>cc982f71-48c3-479d-bc7b-59b97547e092</plan-guid>
</add-subscription>
</webspace>
</packet>
Response (when you attach an add-on that requires Webmail):
<packet>
<webspace>
<add-subscription>
<result>
<status>ok</status>
<filter-id>8</filter-id>
<id>8</id>
<problems>Description Current Requested Allowed
Webmail (example.com) None</problems>
</result>
</add-subscription>
</webspace>
</packet>