Retrieving Descriptor of Limits
Use the get-limit-descriptor operation to retrieve descriptor of subscription limits. For details on descriptors, refer to the Representation of Object Descriptor section. For details on limits of a subscription, refer to the Limits section.
Request Packet Structure
A request XML packet retrieving subscription limits descriptors includes the get-limit-descriptor operation node:
<packet>
<webspace>
<get-limit-descriptor>
...
</get-limit-descriptor>
</webspace>
</packet>
You can retrieve limits descriptor for the specified subscription (or multiple subscriptions specified by customer ID or login name), or the server-level subscription limits descriptor. The get-limit-descriptor node has the following graphical representation:

Note: The interactive schema navigator for all request packets is available here: http://plesk.github.io/api-schemas/1.6.9.1/agent_input.svg.
- The filter node is required. It specifies a filtering rule. For
info on filters, refer to the Filters of Descriptors
section. Data type: domainFilterType (
domain_input.xsd).
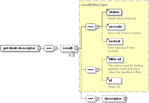
Response Packet Structure
The get-limit-descriptor node of the output XML packet is structured as follows:

Note: The interactive schema navigator for all response packets is available here: http://plesk.github.io/api-schemas/1.6.9.1/agent_output.svg.
- The result node is required. It wraps the response retrieved
from the server. Data type: ResultFilterType
(
plesk_common.xsd). - The status node is required. It specifies the execution status of the get-limit-descriptor operation. Data type: string. Allowed values: ok | error.
- The errcode node is optional. It is used to return the error code when the get-limit-descriptor operation fails. Data type: unsignedInt.
- The errtext node is optional. Can be used to return the error message if the get-limit-descriptor operation fails. Data type: string.
- The filter-id node is optional. It is required if the get-limit-descriptor operation succeeds. Returns either subscription name, subscription ID, customer name, or customer ID depending on a way of descriptor specification in the request packet. For info on filters, refer to the Filters of Descriptors section. Data type: anySimple.
- The id node is optional. It is required if the get-limit-descriptor operation succeeds. Returns the unique identifier of the subscription. Data type: integer.
- The descriptor node is optional. It specifies the object descriptor. For details, refer to Representation of Object Descriptor. Data type: string.
Note: This descriptor contains limits extensions. For details, refer to the Extension of Limits Descriptor section.
Samples
The request packet that retrieves the server-level descriptor of subscription limits looks as follows:
<packet>
<webspace>
<get-limit-descriptor>
<filter/>
</get-limit-descriptor>
</webspace>
</packet>
The request packet retrieving limits descriptor for the subscription with ID 1 looks as follows:
<packet>
<webspace>
<get-limit-descriptor>
<filter>
<id>1</id>
</filter>
</get-limit-descriptor>
</webspace>
</packet>
Response:
<packet>
<webspace>
<get-limit-descriptor>
<result>
<status>ok</status>
<filter-id>1</filter-id>
<id>1</id>
<descriptor>
<property>
<name>max_site</name>
<type>int</type>
<writable-by>admin</writable-by>
<label>Domains</label>
<extension>
<shared>false</shared>
</extension>
</property>
...
<property>
<name>cgroups_cpu_usage</name>
<type>int</type>
<writable-by>admin</writable-by>
<label>Maximum CPU usage</label>
<extension>
<shared>false</shared>
</extension>
</property>
...
</descriptor>
</result>
</get-limit-descriptor>
</webspace>
</packet>
The request packet retrieving limits descriptor for subscriptions with ID 5 and ID 7 looks as follows:
<packet>
<webspace>
<get-limit-descriptor>
<filter>
<name>5</name>
<name>7</name>
</filter>
</get-limit-descriptor>
</webspace>
</packet>
The request packet retrieving limits descriptor for subscriptions of the client specified by ID 3 looks as follows:
<packet>
<webspace>
<get-limit-descriptor>
<filter>
<owner-id>3</owner-id>
</filter>
</get-limit-descriptor>
</webspace>
</packet>